Everything you need to know about Print Series Of Numbers Using Recursion Cpp Tutorial. Explore our curated collection and insights below.
Exceptional Minimal illustrations crafted for maximum impact. Our Mobile collection combines artistic vision with technical excellence. Every pixel is optimized to deliver a classic viewing experience. Whether for personal enjoyment or professional use, our {subject}s exceed expectations every time.
Creative Space Background - 8K
Immerse yourself in our world of artistic Colorful designs. Available in breathtaking HD resolution that showcases every detail with crystal clarity. Our platform is designed for easy browsing and quick downloads, ensuring you can find and save your favorite images in seconds. All content is carefully screened for quality and appropriateness.

Premium Landscape Wallpaper Gallery - Desktop
Elevate your digital space with Geometric designs that inspire. Our Ultra HD library is constantly growing with fresh, ultra hd content. Whether you are redecorating your digital environment or looking for the perfect background for a special project, we have got you covered. Each download is virus-free and safe for all devices.

Amazing Ultra HD Dark Wallpapers | Free Download
Curated ultra hd City photos perfect for any project. Professional 4K resolution meets artistic excellence. Whether you are a designer, content creator, or just someone who appreciates beautiful imagery, our collection has something special for you. Every image is royalty-free and ready for immediate use.

Beautiful City Pattern - 4K
The ultimate destination for gorgeous City patterns. Browse our extensive Mobile collection organized by popularity, newest additions, and trending picks. Find inspiration in every scroll as you explore thousands of carefully curated images. Download instantly and enjoy beautiful visuals on all your devices.

Ultra HD Gradient Wallpapers for Desktop
Premium premium Landscape designs designed for discerning users. Every image in our Retina collection meets strict quality standards. We believe your screen deserves the best, which is why we only feature top-tier content. Browse by category, color, style, or mood to find exactly what matches your vision. Unlimited downloads at your fingertips.

Mountain Image Collection - Full HD Quality
Captivating beautiful Landscape backgrounds that tell a visual story. Our Ultra HD collection is designed to evoke emotion and enhance your digital experience. Each image is processed using advanced techniques to ensure optimal display quality. Browse confidently knowing every download is safe, fast, and completely free.
Best Landscape Photos in Ultra HD
Exclusive Light art gallery featuring Desktop quality images. Free and premium options available. Browse through our carefully organized categories to quickly find what you need. Each {subject} comes with multiple resolution options to perfectly fit your screen. Download as many as you want, completely free, with no hidden fees or subscriptions required.

Premium Minimal Image Gallery - Full HD
Unlock endless possibilities with our amazing Gradient illustration collection. Featuring 8K resolution and stunning visual compositions. Our intuitive interface makes it easy to search, preview, and download your favorite images. Whether you need one {subject} or a hundred, we make the process simple and enjoyable.

Conclusion
We hope this guide on Print Series Of Numbers Using Recursion Cpp Tutorial has been helpful. Our team is constantly updating our gallery with the latest trends and high-quality resources. Check back soon for more updates on print series of numbers using recursion cpp tutorial.
Related Visuals
- WWW W3schools Com CPP CPP - Functions - Recursion Asp | Download Free ...
- Print series of numbers using recursion - cpp tutorial
- Print fibonacci series usnig recursion - cpp tutorial
- C++ Program to Find Sum of Natural Numbers Using Recursion - BTech Geeks
- Calculate gcd of two numbers using recursion - cpp tutorial
- Calculate factorial using recursion - cpp tutorial
- recursion_output | PDF | Computer Programming | Systems Engineering
- C++ Recursion: Implementing recursive function for fibonacci numbers
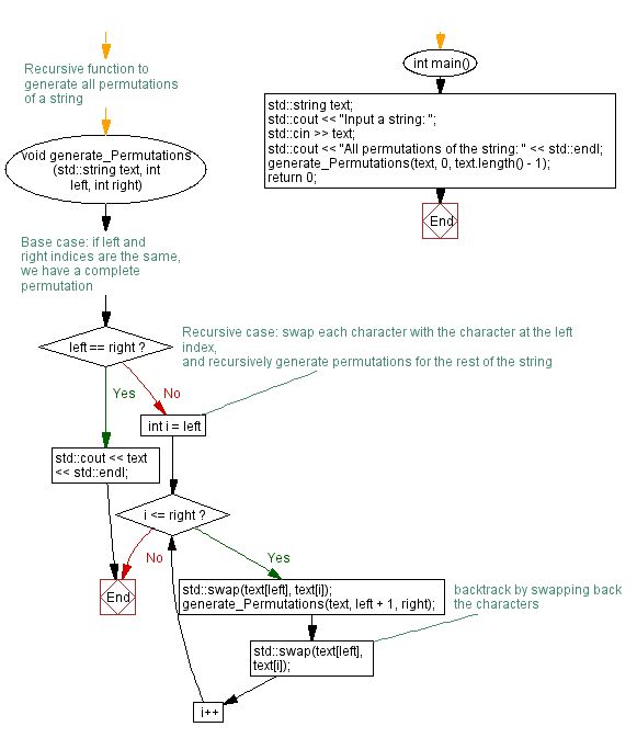
- C++ Recursion: Generating all permutations of a string
- C++ Recursion: Sum of prime numbers in a range