Simplify your online presence. Elevate your brand.

How To View Sql Database Diagram Sql Database Diagram

Sql Database Diagram Sql Training Online
Sql Database Diagram Sql Training Online

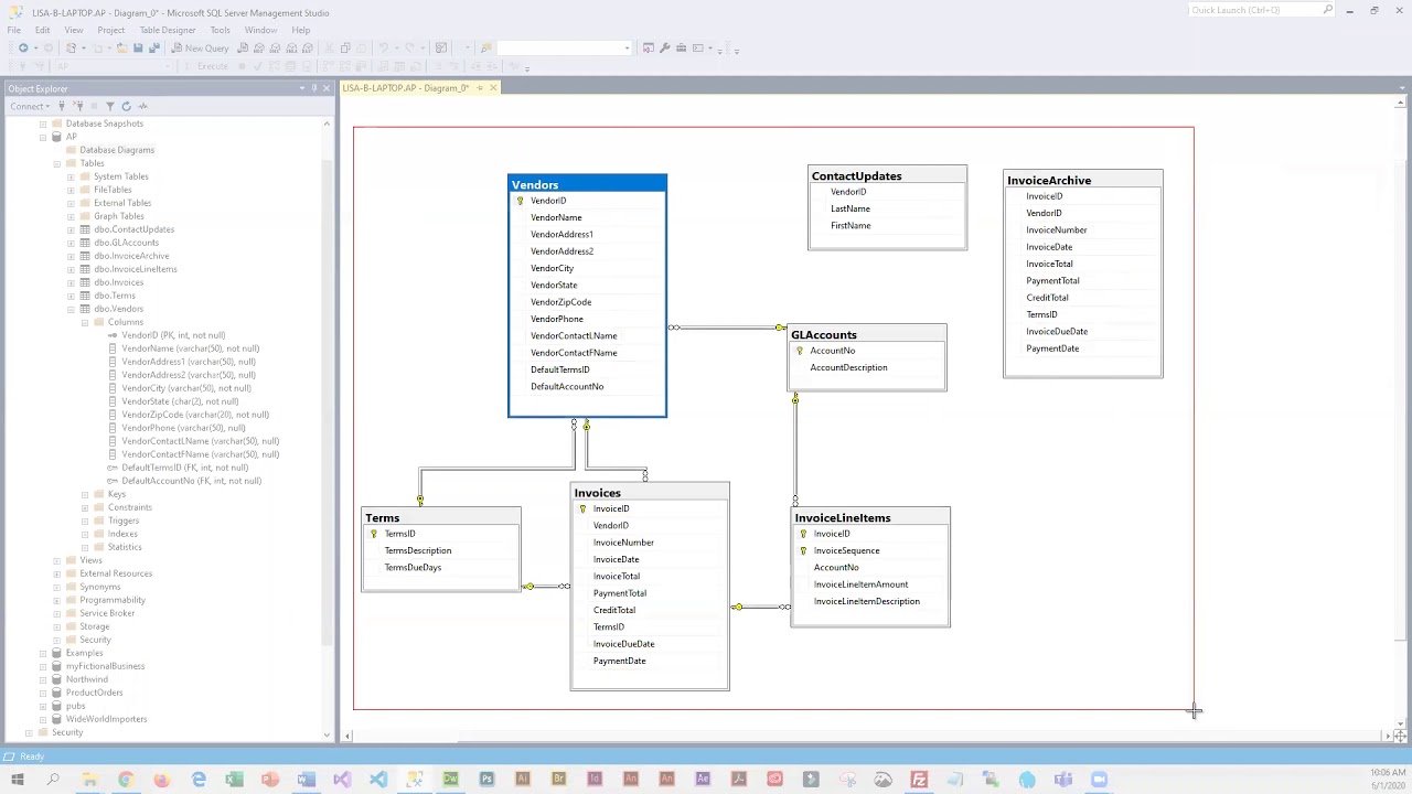
Sql Database Diagram Sql Training Online Viewing database diagrams in sql server is essential. in this article, i will walk you through all the approaches to do this. You can open database diagrams to view or edit the diagram's structure. in object explorer, expand the database diagrams folder. double click the name of the database diagram you want to open. right click the name of the database diagram you want to open, and then choose design database diagram.

How To View Database Diagram In Sql Server Databasefaqs
How To View Database Diagram In Sql Server Databasefaqs

How To View Database Diagram In Sql Server Databasefaqs Database diagram and data modeling tool to visualize and design schemas with a single query. create er diagrams, collaborate, and export ddl scripts. Online database entity realtionship diagram editor, data modeler, and sql generator. design, visualize, and export scripts without an account and completely free of charge. Learn how to create a simple database diagram from an existing database using sql server management studio. The tool automatically parses the sql, detects relationships, and generates an interactive diagram. you can then drag tables, adjust layouts, and export in multiple formats.

How To View Database Diagram In Sql Server Management Studio
How To View Database Diagram In Sql Server Management Studio

How To View Database Diagram In Sql Server Management Studio Learn how to create a simple database diagram from an existing database using sql server management studio. The tool automatically parses the sql, detects relationships, and generates an interactive diagram. you can then drag tables, adjust layouts, and export in multiple formats. Graphmydb is a free, browser based tool that lets you visualize sql schemas as interactive er diagrams, compare database versions, and preview migration impact — all without uploading data to any server. Sql server database diagrams help you see table relationships fast. this guide explains where to find the feature, how to build and edit diagrams, and tips for clear documentation. Learn how to create and manage database diagrams using sql server management studio. understand the benefits of using database diagrams and how they can help you visualize and understand your database structure. The sql developer extension for vs code allows you to visualize database objects, such as tables, views, and duality views on diagrams. you can save, export, and reopen these diagrams with ease.

How To View Database Diagram In Sql Server Management Studio
How To View Database Diagram In Sql Server Management Studio

How To View Database Diagram In Sql Server Management Studio Graphmydb is a free, browser based tool that lets you visualize sql schemas as interactive er diagrams, compare database versions, and preview migration impact — all without uploading data to any server. Sql server database diagrams help you see table relationships fast. this guide explains where to find the feature, how to build and edit diagrams, and tips for clear documentation. Learn how to create and manage database diagrams using sql server management studio. understand the benefits of using database diagrams and how they can help you visualize and understand your database structure. The sql developer extension for vs code allows you to visualize database objects, such as tables, views, and duality views on diagrams. you can save, export, and reopen these diagrams with ease.

How To View Database Diagram In Sql Server Management Studio
How To View Database Diagram In Sql Server Management Studio

How To View Database Diagram In Sql Server Management Studio Learn how to create and manage database diagrams using sql server management studio. understand the benefits of using database diagrams and how they can help you visualize and understand your database structure. The sql developer extension for vs code allows you to visualize database objects, such as tables, views, and duality views on diagrams. you can save, export, and reopen these diagrams with ease.

Comments are closed.