Simplify your online presence. Elevate your brand.

High Throughput Database Raima Database Manager

The Most Powerful Embedded Database Engine In The World
The Most Powerful Embedded Database Engine In The World

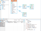
The Most Powerful Embedded Database Engine In The World Parallelism is the key, if parallel units do not impede others then total throughput can be increased. here is a proposed architecture for a hardware and software configuration to allow maximum parallelism when using the raimadb database engine. Raima database manager (or rdm) is an acid compliant embedded database management system designed for use in embedded systems applications. rdm has been designed to utilize multi core computers, networking (local or wide area), and on disk or in memory storage management.

High Throughput Database Raima Database Manager
High Throughput Database Raima Database Manager

High Throughput Database Raima Database Manager Velocis is an embeddable high performance, sql client server database engine for c and c programmers. it provides high through put transaction processing, support for multiple api's and compliance with industry standards including ansi sql, microsoft odbc, and sag cli. several unique features support development of very high performance,. Raima database manager (rdm)™ is an embedded in memory database developed for the iot and edge market. it is fast and persistent, optimized for performance and reliability (see our performance testing benchmarks). We chose raima’s rdm because it is mature, reliable, and designed for embedded applications. additionally, our data relationships are complex and rdm is uniquely capable of modeling these relationships without compromising performance. Rdm has been designed for high throughput and processing while also being capable of running on low powered edge devices. processing data on these edge devices is important to allow for instant decision making without the required network latency of a cloud database.

Raima Database Manager Rdm Embedded Database For Real Time
Raima Database Manager Rdm Embedded Database For Real Time

Raima Database Manager Rdm Embedded Database For Real Time We chose raima’s rdm because it is mature, reliable, and designed for embedded applications. additionally, our data relationships are complex and rdm is uniquely capable of modeling these relationships without compromising performance. Rdm has been designed for high throughput and processing while also being capable of running on low powered edge devices. processing data on these edge devices is important to allow for instant decision making without the required network latency of a cloud database. Raima’s relational dbms is developed for iot and edge devices. our relational embedded database is designed for high performance throughput and low memory usage. raimadb performs better than any competitor within a multitude of systems and environments. We deliver database solutions that are cross platform, small footprint database systems designed for distributed architecture in resource constrained environments. Try raima database manager for free today and see how screaming fast data management can get you to market faster and under budget. unlock real time decision making capabilities with the fastest and most reliable embedded database out there. Raima database manager (rdm) v15.0 is an embeddable database management product which connects all types of devices from the edge of the cloud to enterprise databases completing the internet of things platform.

Comments are closed.