Simplify your online presence. Elevate your brand.

Github Jfs Dev Facade Design Pattern Usando Facade Design Pattern

Github Jfs Dev Facade Design Pattern Usando Facade Design Pattern
Github Jfs Dev Facade Design Pattern Usando Facade Design Pattern

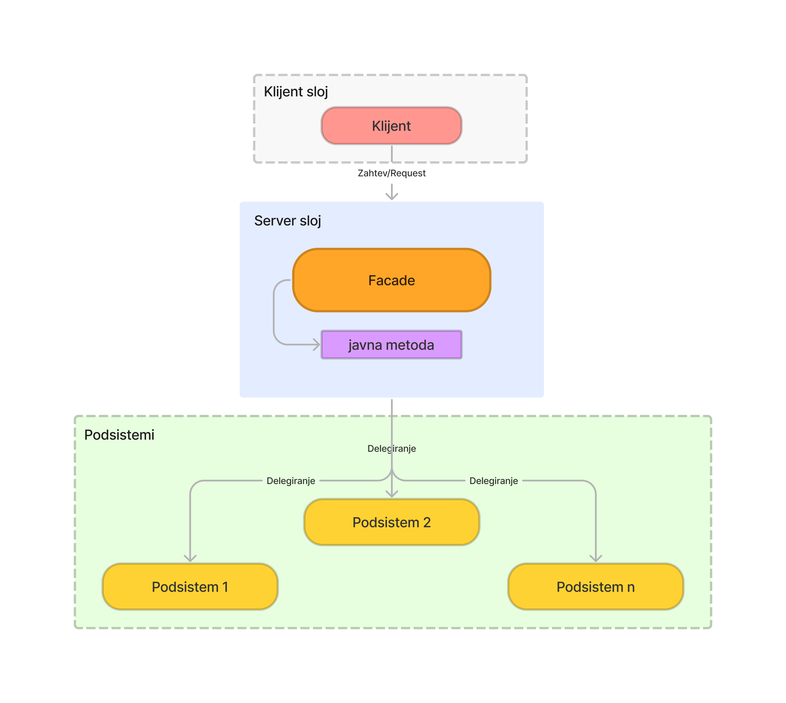
Github Jfs Dev Facade Design Pattern Usando Facade Design Pattern Este projeto mostra como usar o facade design pattern para simplificar a interface com o cliente e reduzir o acoplamento entre diferentes partes do sistema usando c#. Facade: this is the central class of the pattern, acting as an entry point for client code. it knows which subsystem classes are responsible for a particular request and delegates the client’s request to the appropriate objects within the subsystem.

Github Rhayadhzaparoli Designpattern Facade Modelo De Design Pattern
Github Rhayadhzaparoli Designpattern Facade Modelo De Design Pattern

Github Rhayadhzaparoli Designpattern Facade Modelo De Design Pattern Este projeto mostra como usar o facade design pattern para simplificar a interface com o cliente e reduzir o acoplamento entre diferentes partes do sistema usando c#. This repo features key design patterns with concise explanations and practical implementations to help you understand and apply software design principles. Design pattern is a general, reusable solution to a commonly occurring problem within a given context in software engineering. Usando facade design pattern para simplificar a interface com o cliente e reduzir o acoplamento entre diferentes partes do sistema usando c# releases · jfs dev facade design pattern.

Github Guilhermessantosdev Atividade Design Pattern Facade
Github Guilhermessantosdev Atividade Design Pattern Facade

Github Guilhermessantosdev Atividade Design Pattern Facade Design pattern is a general, reusable solution to a commonly occurring problem within a given context in software engineering. Usando facade design pattern para simplificar a interface com o cliente e reduzir o acoplamento entre diferentes partes do sistema usando c# releases · jfs dev facade design pattern. 💡 the solution: facade pattern the facade pattern provides a unified and simplified interface for a set of subsystems, hiding their internal complexity and providing a single entry point. Facade is a structural design pattern that provides a simplified interface to a library, a framework, or any other complex set of classes. imagine that you must make your code work with a broad set of objects that belong to a sophisticated library or framework. With the facade pattern you can take a complex subsystem and making it easier to use by implementing a facade class that provides a single but more reasonable interface. Facade design pattern is a structural design pattern that allows users to create a simple interface that hides the complex implementation details of the system making it easier to use.

Github Milospantelinac Javascriptfacadedesignpattern
Github Milospantelinac Javascriptfacadedesignpattern

Github Milospantelinac Javascriptfacadedesignpattern 💡 the solution: facade pattern the facade pattern provides a unified and simplified interface for a set of subsystems, hiding their internal complexity and providing a single entry point. Facade is a structural design pattern that provides a simplified interface to a library, a framework, or any other complex set of classes. imagine that you must make your code work with a broad set of objects that belong to a sophisticated library or framework. With the facade pattern you can take a complex subsystem and making it easier to use by implementing a facade class that provides a single but more reasonable interface. Facade design pattern is a structural design pattern that allows users to create a simple interface that hides the complex implementation details of the system making it easier to use.

Comments are closed.