Simplify your online presence. Elevate your brand.

Github Cseemannr Apple Clone Apple Home Clone

Github Cseemannr Apple Clone Apple Home Clone
Github Cseemannr Apple Clone Apple Home Clone

Github Cseemannr Apple Clone Apple Home Clone Apple home clone. contribute to cseemannr apple clone development by creating an account on github. Apple home clone. contribute to cseemannr apple clone development by creating an account on github.

Github 98arun Apple Clone Creating A Clone Apple Ui
Github 98arun Apple Clone Creating A Clone Apple Ui

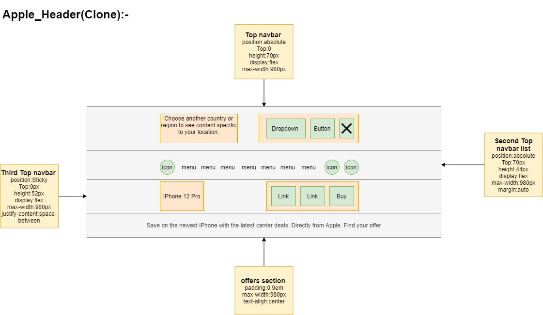
Github 98arun Apple Clone Creating A Clone Apple Ui This project is a meticulous recreation of the apple homepage using html, css, and bootstrap 5. the goal is to showcase my skills in web development and design while emulating the elegance and simplicity synonymous with apple’s brand. This is an attempt in cloning apples previous design homepages. using flexbox and custom css . Explore this online apple clone sandbox and experiment with it yourself using our interactive online playground. you can use it as a template to jumpstart your development with this pre built solution. The apple clone project is a full stack web application that replicates the design and functionality of the apple website. leveraging react.js for the frontend and node.js with express for the backend, the project integrates mysql for database management.

Github 98arun Apple Clone Creating A Clone Apple Ui
Github 98arun Apple Clone Creating A Clone Apple Ui

Github 98arun Apple Clone Creating A Clone Apple Ui Explore this online apple clone sandbox and experiment with it yourself using our interactive online playground. you can use it as a template to jumpstart your development with this pre built solution. The apple clone project is a full stack web application that replicates the design and functionality of the apple website. leveraging react.js for the frontend and node.js with express for the backend, the project integrates mysql for database management. 👉source code and image: github ocode 21 apple clone.git********************👉font: fonts.google specimen roboto?sidebar.open=true&sele. Apple is a brand that everyone is familiar with, and when i recently checked out their website, i immediately noticed their minimal yet organized style and layout. i decided to create a project aimed at completely replicating apple's website. i decided to begin by cloning the landing page. Cybersecurity news with a focus on enterprise security. discover what matters in the world of information security today. Product hunt is a curation of the best new products, every day. discover the latest mobile apps, websites, and technology products that everyone's talking about.

Comments are closed.