Simplify your online presence. Elevate your brand.

Ghidra Winols Map Switching Lesson 01 En

Code Switching Lesson Plan Pdf English Language Lesson Plan
Code Switching Lesson Plan Pdf English Language Lesson Plan

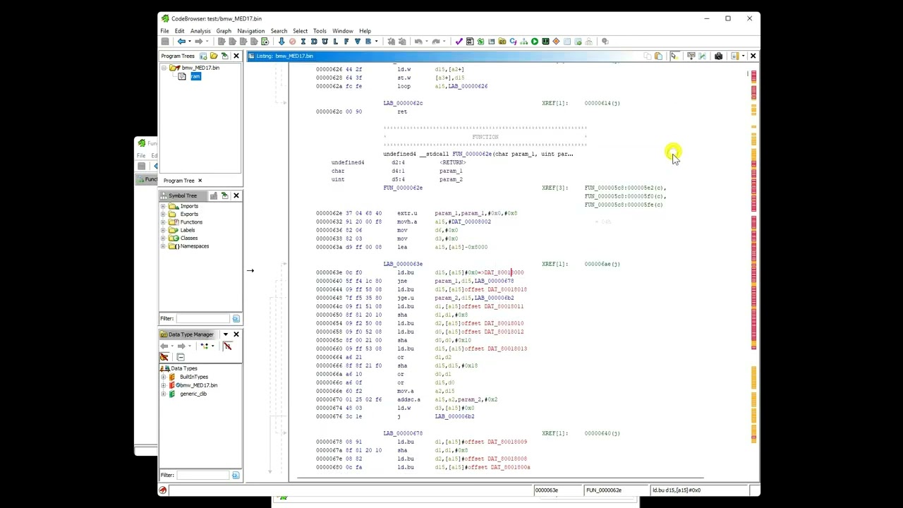
Code Switching Lesson Plan Pdf English Language Lesson Plan Adding new ecu memory areas, memory mapping in a controller for which we do not have full documentation. I'll guide you step by step through understanding the interface, configuring ghidra with winols, and launching your first exciting projects. i'm sure you're going to enjoy this journey!.

Github Alex Bellon Ghidra Label From Memory Map
Github Alex Bellon Ghidra Label From Memory Map

Github Alex Bellon Ghidra Label From Memory Map This course teaches you how to build map switching and secure your remaps by locking them to the vin. choose the appropriate course level to learn how to remap petrol and diesel cars using. Ecu reverse engineering lessons for tricore, vx850, renesas, map switching, winols and ghidra collaboration. 󱡘 ghidra winols trainings reels󰞋nov 19, 2024󰞋󱟠 󳄫 winols & ghidra mapswitching school welcome thomasteachestuning. 🔥 have you always wanted to be the ultimate chiptuner? precisely raise cars' power, make multimaps, and master winols and ghidra perfectly? did i guess right? then you've come to the right.

File Winols Transfer Map Png The 07k Wiki
File Winols Transfer Map Png The 07k Wiki

File Winols Transfer Map Png The 07k Wiki 󱡘 ghidra winols trainings reels󰞋nov 19, 2024󰞋󱟠 󳄫 winols & ghidra mapswitching school welcome thomasteachestuning. 🔥 have you always wanted to be the ultimate chiptuner? precisely raise cars' power, make multimaps, and master winols and ghidra perfectly? did i guess right? then you've come to the right. Start understanding them.this channel is dedicated to real chiptuning and ecu reverse engineering using winols and ghidra.if you w. We teach diesel and gasoline chiptuning in winols, reverse engineering in ghidra: multimap, launch control, map switching. Home of the tutorials using winols only! for other software, please go to the relevant category!. Also this is the start of the patching courses, as we will be opening and setting up a full read in ghidra, and ill show you how to match up ghidra to winols to make things easier to find.

Isuzu Winols Map Packs Tuning Files The Automotive Clinic
Isuzu Winols Map Packs Tuning Files The Automotive Clinic

Isuzu Winols Map Packs Tuning Files The Automotive Clinic Start understanding them.this channel is dedicated to real chiptuning and ecu reverse engineering using winols and ghidra.if you w. We teach diesel and gasoline chiptuning in winols, reverse engineering in ghidra: multimap, launch control, map switching. Home of the tutorials using winols only! for other software, please go to the relevant category!. Also this is the start of the patching courses, as we will be opening and setting up a full read in ghidra, and ill show you how to match up ghidra to winols to make things easier to find.

Isuzu Winols Map Packs Tuning Files The Automotive Clinic
Isuzu Winols Map Packs Tuning Files The Automotive Clinic

Isuzu Winols Map Packs Tuning Files The Automotive Clinic Home of the tutorials using winols only! for other software, please go to the relevant category!. Also this is the start of the patching courses, as we will be opening and setting up a full read in ghidra, and ill show you how to match up ghidra to winols to make things easier to find.

Comments are closed.