Simplify your online presence. Elevate your brand.

Free Beta Itemis Create Cloud Editor

Itemis Create
Itemis Create

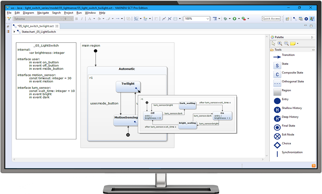
Itemis Create Our itemis create is already well known and established as a desktop version in the corporate and academic environment. now we have developed a cloud based version and started the open beta and we’re looking for your feedback!. Itemis create is now available for seamless cloud access, eliminating the need for installation. with just a web browser, you can instantly start creating and managing your projects, collaborate with your team, and take advantage of all the powerful features that itemis create offers.

Itemis Create
Itemis Create

Itemis Create Need an account? sign up. We cordially invite you to explore the new web based itemis create and share your valuable feedback. your insights will play a pivotal role in refining our product to better cater to your needs. Our itemis create light weight solution seamlessly integrates into visual studio code. it supports all standard features like modeling, simulation, and code generation – all in a fresh and modern look and feel. enjoy a zero installation experience and advanced collaboration options. Itemis create web editor.

Free Beta Itemis Create Cloud Editor
Free Beta Itemis Create Cloud Editor

Free Beta Itemis Create Cloud Editor Our itemis create light weight solution seamlessly integrates into visual studio code. it supports all standard features like modeling, simulation, and code generation – all in a fresh and modern look and feel. enjoy a zero installation experience and advanced collaboration options. Itemis create web editor. Itemis create is now available for seamless cloud access, eliminating the need for installation. with just a web browser, you can instantly start creating and managing your projects, collaborate with your team, and take advantage of all the powerful features that itemis create offers. It consists of an easy to use tool for graphical editing and provides validation, simulation and code generators for different target platforms. With itemis create, you can simulate and test your system’s behavior – before writing a single line of code! this dramatically speeds up your code compile test cycles. Elevate your web development with tinymce's wysiwyg rich text editor. trusted by 1.5m developers, with ai powered tools and seamless integrations.

Itemis Create Download
Itemis Create Download

Itemis Create Download Itemis create is now available for seamless cloud access, eliminating the need for installation. with just a web browser, you can instantly start creating and managing your projects, collaborate with your team, and take advantage of all the powerful features that itemis create offers. It consists of an easy to use tool for graphical editing and provides validation, simulation and code generators for different target platforms. With itemis create, you can simulate and test your system’s behavior – before writing a single line of code! this dramatically speeds up your code compile test cycles. Elevate your web development with tinymce's wysiwyg rich text editor. trusted by 1.5m developers, with ai powered tools and seamless integrations.

Itemis Create Download
Itemis Create Download

Itemis Create Download With itemis create, you can simulate and test your system’s behavior – before writing a single line of code! this dramatically speeds up your code compile test cycles. Elevate your web development with tinymce's wysiwyg rich text editor. trusted by 1.5m developers, with ai powered tools and seamless integrations.

Itemis Create Download
Itemis Create Download

Itemis Create Download

Comments are closed.