Simplify your online presence. Elevate your brand.

Excellence In Temenos T24 Testing Ensuring A Robust Core Banking

Excellence In Temenos T24 Testing Ensuring A Robust Core Banking
Excellence In Temenos T24 Testing Ensuring A Robust Core Banking

Excellence In Temenos T24 Testing Ensuring A Robust Core Banking In this blog, we will explore the key elements of excellence in temenos t24 testing, focusing on importance of temenos testing, key testing strategies, testing methodologies, and best practices to ensure your core banking system is robust, secure, and ready to meet future demands. Learn best practices for temenos t24 testing to ensure banking reliability, secure transactions, smooth integrations, and high performance.

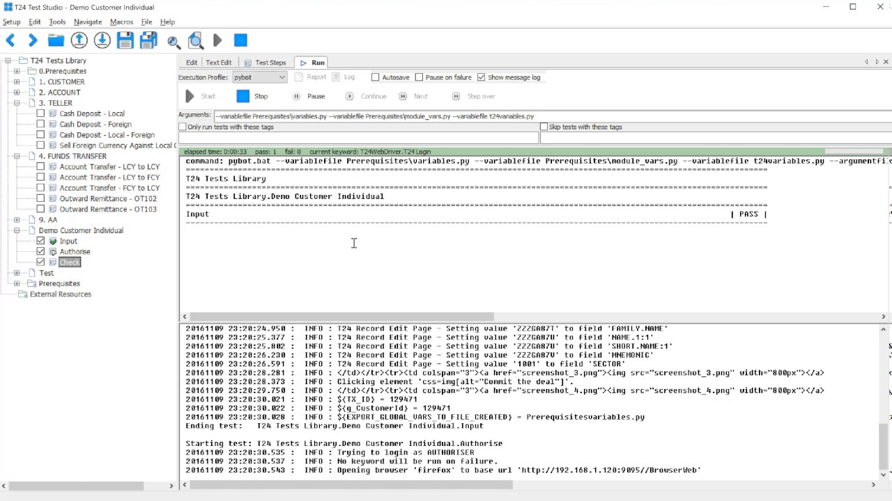
Temenos T24 Regression Testing Core Banking Upgrade
Temenos T24 Regression Testing Core Banking Upgrade

Temenos T24 Regression Testing Core Banking Upgrade A well structured t24 migration testing strategy is the backbone of a successful core banking transformation. by combining automation, best practices, and rigorous validation, banks can ensure a smooth transition to temenos t24 without disrupting business operations. From the first day of testing, xilligence can provide your bank with test models, use cases, test cases and automated test scripts from our extensive library of artifacts specifically developed for temenos t24 core banking. Delivered t24 testing for a leading australian bank during its temenos core banking upgrade, ensuring system stability, compliance and zero risk migration. From the first day of testing, 3em tech can provide your bank with test models, use cases, test cases from our extensive library of artifacts specifically developed for temenos t24 core banking.

Core Banking Monitoring For Temenos T24 Transact Infinity Itrs
Core Banking Monitoring For Temenos T24 Transact Infinity Itrs

Core Banking Monitoring For Temenos T24 Transact Infinity Itrs Delivered t24 testing for a leading australian bank during its temenos core banking upgrade, ensuring system stability, compliance and zero risk migration. From the first day of testing, 3em tech can provide your bank with test models, use cases, test cases from our extensive library of artifacts specifically developed for temenos t24 core banking. The bank needed faster, more efficient testing to support rapid release cycles and the rollout of next gen mobile apps across ios and android devices. its large, complex test suite, spanning core systems like temenos t24, required robust validation to maintain quality during frequent deployments. A domain focused qa portfolio showcasing testing practices for temenos transact (t24) core banking system, covering end to end workflows, api validation, tap (aaa) controls, and financial data integrity. The most simple to use and cost effective test automation solution for ensuring your temenos t24 core banking system is ready to go live automate your t24 functional, user acceptance and regression testing with ease. mitigate the risk of t24 upgrades and customizations disrupting normal operations. accelerate your time to market. Thinksoft global provides qa offshore software testing services for temenos t24 banking application and different other sector.

Gift Video Courses Ebooks And Certifications
Gift Video Courses Ebooks And Certifications

Gift Video Courses Ebooks And Certifications The bank needed faster, more efficient testing to support rapid release cycles and the rollout of next gen mobile apps across ios and android devices. its large, complex test suite, spanning core systems like temenos t24, required robust validation to maintain quality during frequent deployments. A domain focused qa portfolio showcasing testing practices for temenos transact (t24) core banking system, covering end to end workflows, api validation, tap (aaa) controls, and financial data integrity. The most simple to use and cost effective test automation solution for ensuring your temenos t24 core banking system is ready to go live automate your t24 functional, user acceptance and regression testing with ease. mitigate the risk of t24 upgrades and customizations disrupting normal operations. accelerate your time to market. Thinksoft global provides qa offshore software testing services for temenos t24 banking application and different other sector.

Comments are closed.