Simplify your online presence. Elevate your brand.

Dataflex Project Manager Starzen Technologies Inc

Dataflex Project Manager Starzen Technologies Inc
Dataflex Project Manager Starzen Technologies Inc

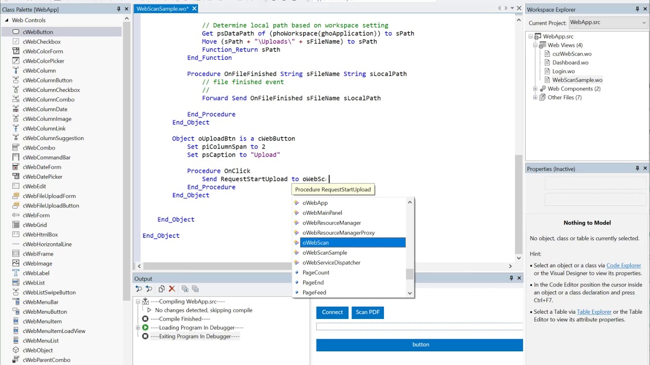
Dataflex Project Manager Starzen Technologies Inc You can compile your programs from within the project manager (dataflex studio license required of course and has to be installed). the system signals different statuses using icons. Starzen technologies, inc specializes in providing a variety of products and services aimed at the dataflex developer community. their offerings include web controls, libraries, and a range of tools specifically designed for dataflex development, such as the web scan sdk and dataflex project manager.

Dataflex Project Manager Starzen Technologies Inc
Dataflex Project Manager Starzen Technologies Inc

Dataflex Project Manager Starzen Technologies Inc Starzen technologies is a well established consulting business specializing in custom software, mobile application and web application design. Dataflex tools tools for dataflex developers dataflex package manager. View michael salzlechner’s profile on linkedin, a professional community of 1 billion members. Starzen technologies is the premier provider of dataflex consulting services. our staff has built software with dataflex starting with dataflex 2.2 and michael salzlechner, the founder of starzen technologies was instrumental in the design of visual dataflex.

Dataflex Project Manager Starzen Technologies Inc
Dataflex Project Manager Starzen Technologies Inc

Dataflex Project Manager Starzen Technologies Inc View michael salzlechner’s profile on linkedin, a professional community of 1 billion members. Starzen technologies is the premier provider of dataflex consulting services. our staff has built software with dataflex starting with dataflex 2.2 and michael salzlechner, the founder of starzen technologies was instrumental in the design of visual dataflex. Starzen technologies provides addon products as well as books and magazines and services related to dataflex, visual dataflex and webapp development. michael salzlechner, owner and founder of starzen technologies played a major role in the development of the visual dataflex system. Dataflex is designed for developing business application software. with only one language, one studio and one framework, it can be used to efficiently develop and deploy software for desktop browsers, mobile devices and windows pcs. The starzen group produces and delivers fresh, high quality products that our customers can enjoy with peace of mind. Starzen technologies united states employs 1 employees. reveal contacts of top starzen technologies managers and employees.

Dataflex Project Manager Starzen Technologies Inc
Dataflex Project Manager Starzen Technologies Inc

Dataflex Project Manager Starzen Technologies Inc Starzen technologies provides addon products as well as books and magazines and services related to dataflex, visual dataflex and webapp development. michael salzlechner, owner and founder of starzen technologies played a major role in the development of the visual dataflex system. Dataflex is designed for developing business application software. with only one language, one studio and one framework, it can be used to efficiently develop and deploy software for desktop browsers, mobile devices and windows pcs. The starzen group produces and delivers fresh, high quality products that our customers can enjoy with peace of mind. Starzen technologies united states employs 1 employees. reveal contacts of top starzen technologies managers and employees.

Comments are closed.