Simplify your online presence. Elevate your brand.

Arithmetic Operation In Keil

Github Sourabh Suri Arithmetic Operation In Assembly An Assembly
Github Sourabh Suri Arithmetic Operation In Assembly An Assembly

Github Sourabh Suri Arithmetic Operation In Assembly An Assembly To investigate arithmetic operations and implement them in keil uvision5 . read lab lecture notes. you can convert temperatures from celsius to fahrenheit or from fahrenheit to celsius. here are the two formulas for your reference. c = 5 * (f 32) 9. f = (9 * c 5) 32. write an arm assembly language program convertf2candc2f.s. The document outlines a lab exercise focused on implementing basic arithmetic operations (addition, subtraction, multiplication, and division) using assembly language in the keil uvision ide.

Arithmetic In Hardware
Arithmetic In Hardware

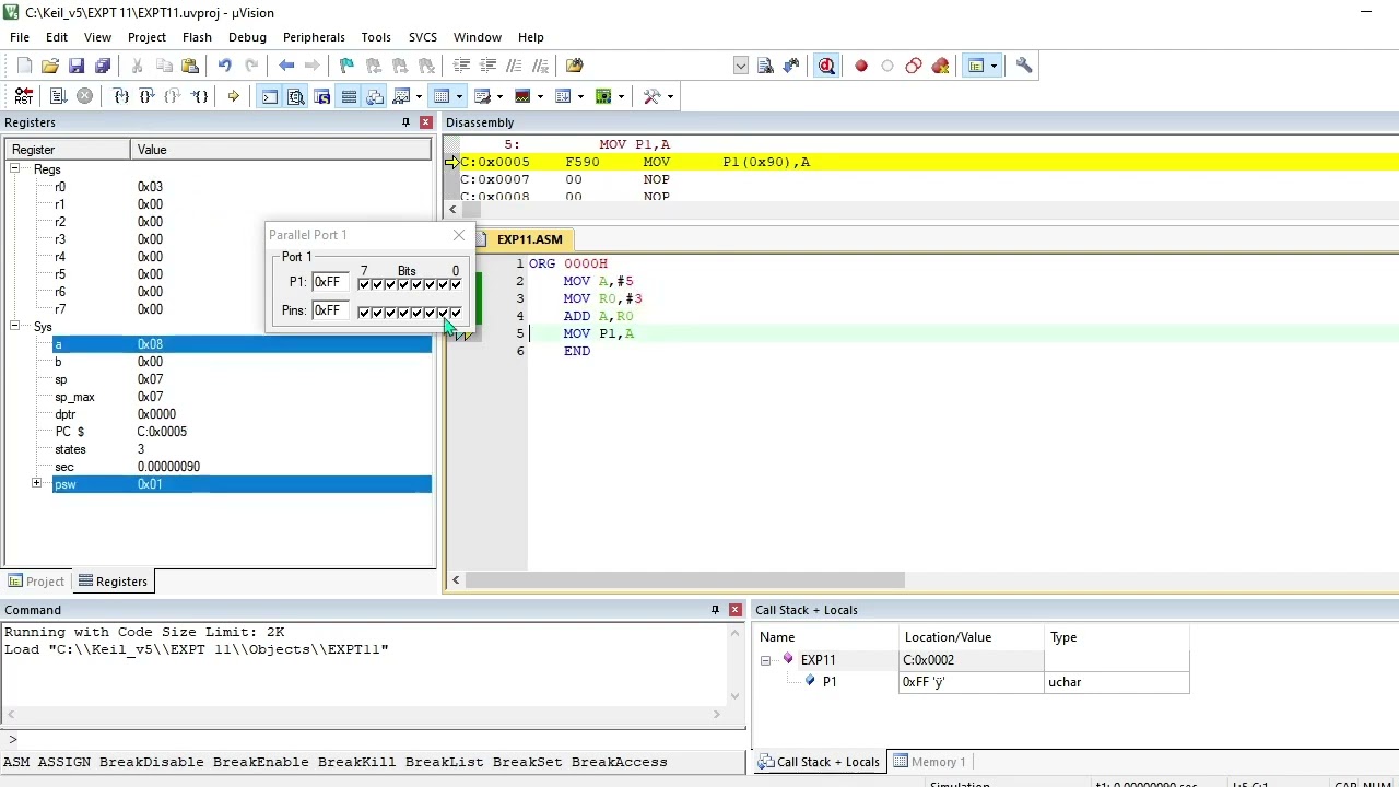
Arithmetic In Hardware Loop through data array: • clr a: clear the accumulator a. • movc a, @a dptr: load the byte of data from the address pointed to by dptr into a. • add a, r2: add the value in r2 to a. • da a: adjust a for decimal arithmetic (decimal adjust for addition). Ex.no basic arithmetic & logical operations using keil’s software 10 introduction: the purpose of this experiment is to introduce keil ide for writing and simulating assembly level programs for 8051 microcontroller. 10 hardware and software requirement: a desktop or laptop with keil4. Here we are going to write a program to divide two 8 bit number. from the image below we can see the quotient of two 8 bit number in location : 4300. contribute to pscretn 8051 programming using keil uvision development by creating an account on github. Assembly language program to perform addition,subtraction , multiplication , division in keil.

Arithmetic Operators
Arithmetic Operators

Arithmetic Operators Here we are going to write a program to divide two 8 bit number. from the image below we can see the quotient of two 8 bit number in location : 4300. contribute to pscretn 8051 programming using keil uvision development by creating an account on github. Assembly language program to perform addition,subtraction , multiplication , division in keil. Below is an example of assembly code for division, multiplication, subtraction, and addition using arm assembly language in keil uvision. this code assumes you have created a keil uvision project for the lpc2148 and that you are familiar with the project setup. Simply add an ‘s’ following the arithmetic logic instruction example: adds r0,r1,r2 (in arm) this is equivalent to r0=r1 r2 and set the condition bits for this operation. Arithmetic operations using keil software. 1. 2. 3. 4. 5. 6. 7. A detailed analysis of all the arithmetic instructions in 8051 from the perspective of a beginner. there's also a summary table for quick revision.

Basic Arithmetic Operation Using Jradiobutton Jtextfield And Jbutton
Basic Arithmetic Operation Using Jradiobutton Jtextfield And Jbutton

Basic Arithmetic Operation Using Jradiobutton Jtextfield And Jbutton Below is an example of assembly code for division, multiplication, subtraction, and addition using arm assembly language in keil uvision. this code assumes you have created a keil uvision project for the lpc2148 and that you are familiar with the project setup. Simply add an ‘s’ following the arithmetic logic instruction example: adds r0,r1,r2 (in arm) this is equivalent to r0=r1 r2 and set the condition bits for this operation. Arithmetic operations using keil software. 1. 2. 3. 4. 5. 6. 7. A detailed analysis of all the arithmetic instructions in 8051 from the perspective of a beginner. there's also a summary table for quick revision.

Comments are closed.