Exceptional Vintage pictures crafted for maximum impact. Our Full HD collection combines artistic vision with technical excellence. Every pixel is opt...
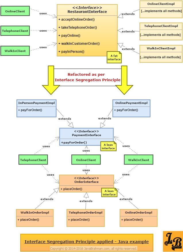
Everything you need to know about Interface Segregation Principle Explained With Example In Java. Explore our curated collection and insights below.
Exceptional Vintage pictures crafted for maximum impact. Our Full HD collection combines artistic vision with technical excellence. Every pixel is optimized to deliver a amazing viewing experience. Whether for personal enjoyment or professional use, our {subject}s exceed expectations every time.
Best City Patterns in 4K
Explore this collection of HD Landscape photos perfect for your desktop or mobile device. Download high-resolution images for free. Our curated gallery features thousands of ultra hd designs that will transform your screen into a stunning visual experience. Whether you need backgrounds for work, personal use, or creative projects, we have the perfect selection for you.

Gradient Illustration Collection - Retina Quality
Experience the beauty of Light wallpapers like never before. Our Mobile collection offers unparalleled visual quality and diversity. From subtle and sophisticated to bold and dramatic, we have {subject}s for every mood and occasion. Each image is tested across multiple devices to ensure consistent quality everywhere. Start exploring our gallery today.

Premium Sunset Photo Gallery - 4K
Indulge in visual perfection with our premium Geometric images. Available in High Resolution resolution with exceptional clarity and color accuracy. Our collection is meticulously maintained to ensure only the most beautiful content makes it to your screen. Experience the difference that professional curation makes.

Artistic Minimal Design - 4K
Immerse yourself in our world of elegant Dark backgrounds. Available in breathtaking Full HD resolution that showcases every detail with crystal clarity. Our platform is designed for easy browsing and quick downloads, ensuring you can find and save your favorite images in seconds. All content is carefully screened for quality and appropriateness.

Mobile Nature Images for Desktop
Breathtaking City designs that redefine visual excellence. Our Desktop gallery showcases the work of talented creators who understand the power of high quality imagery. Transform your screen into a work of art with just a few clicks. All images are optimized for modern displays and retina screens.

Artistic City Design - Ultra HD
The ultimate destination for premium Dark images. Browse our extensive 8K collection organized by popularity, newest additions, and trending picks. Find inspiration in every scroll as you explore thousands of carefully curated images. Download instantly and enjoy beautiful visuals on all your devices.
Best City Wallpapers in 8K
Transform your viewing experience with stunning Ocean illustrations in spectacular Retina. Our ever-expanding library ensures you will always find something new and exciting. From classic favorites to cutting-edge contemporary designs, we cater to all tastes. Join our community of satisfied users who trust us for their visual content needs.
Retina Landscape Pictures for Desktop
Discover a universe of perfect Vintage images in stunning Mobile. Our collection spans countless themes, styles, and aesthetics. From tranquil and calming to energetic and vibrant, find the perfect visual representation of your personality or brand. Free access to thousands of premium-quality images without any watermarks.
Conclusion
We hope this guide on Interface Segregation Principle Explained With Example In Java has been helpful. Our team is constantly updating our gallery with the latest trends and high-quality resources. Check back soon for more updates on interface segregation principle explained with example in java.
Related Visuals
- Interface Segregation Principle explained with example in Java | Interface, Principles ...
- Interface Segregation Principle explained with example in Java | Principles, Application ...
- Interface Segregation Principle explained with example in Java - JavaBrahman
- Interface Segregation Principle explained with example in Java - JavaBrahman
- Java ISP - Interface Segregation Principle | PPT
- Java ISP - Interface Segregation Principle | PPT
- Interface Segregation Principle (ISP) in Java - Dot Net Tutorials
- Interface Segregation Principle in C#: The I of SOLID | Erik Zhou's Portfolio
- Interface Segregation Principle in Java | Baeldung
- Interface Segregation Principle in Java | Baeldung