Transform your screen with stunning Space illustrations. High-resolution Retina downloads available now. Our library contains thousands of unique desi...
Everything you need to know about Fs Process Minidump Ufrisk Memprocfs Wiki Github. Explore our curated collection and insights below.
Transform your screen with stunning Space illustrations. High-resolution Retina downloads available now. Our library contains thousands of unique designs that cater to every aesthetic preference. From professional environments to personal spaces, find the ideal visual enhancement for your device. New additions uploaded weekly to keep your collection fresh.
Premium City Photo Gallery - Retina
Redefine your screen with Geometric pictures that inspire daily. Our Desktop library features elegant content from various styles and genres. Whether you prefer modern minimalism or rich, detailed compositions, our collection has the perfect match. Download unlimited images and create the perfect visual environment for your digital life.

HD Abstract Images for Desktop
Unparalleled quality meets stunning aesthetics in our Sunset photo collection. Every HD image is selected for its ability to captivate and inspire. Our platform offers seamless browsing across categories with lightning-fast downloads. Refresh your digital environment with perfect visuals that make a statement.

City Pattern Collection - HD Quality
Experience the beauty of Space wallpapers like never before. Our Desktop collection offers unparalleled visual quality and diversity. From subtle and sophisticated to bold and dramatic, we have {subject}s for every mood and occasion. Each image is tested across multiple devices to ensure consistent quality everywhere. Start exploring our gallery today.

Artistic Retina Light Images | Free Download
Elevate your digital space with Space illustrations that inspire. Our High Resolution library is constantly growing with fresh, artistic content. Whether you are redecorating your digital environment or looking for the perfect background for a special project, we have got you covered. Each download is virus-free and safe for all devices.

Classic Vintage Background - Full HD
Discover a universe of elegant Space illustrations in stunning Full HD. Our collection spans countless themes, styles, and aesthetics. From tranquil and calming to energetic and vibrant, find the perfect visual representation of your personality or brand. Free access to thousands of premium-quality images without any watermarks.

Best Colorful Arts in 4K
The ultimate destination for classic Nature textures. Browse our extensive High Resolution collection organized by popularity, newest additions, and trending picks. Find inspiration in every scroll as you explore thousands of carefully curated images. Download instantly and enjoy beautiful visuals on all your devices.
Gorgeous 4K Landscape Patterns | Free Download
Premium collection of professional Geometric textures. Optimized for all devices in stunning Desktop. Each image is meticulously processed to ensure perfect color balance, sharpness, and clarity. Whether you are using a laptop, desktop, tablet, or smartphone, our {subject}s will look absolutely perfect. No registration required for free downloads.
Classic Dark Picture - 8K
Captivating artistic Sunset backgrounds that tell a visual story. Our Retina collection is designed to evoke emotion and enhance your digital experience. Each image is processed using advanced techniques to ensure optimal display quality. Browse confidently knowing every download is safe, fast, and completely free.
Conclusion
We hope this guide on Fs Process Minidump Ufrisk Memprocfs Wiki Github has been helpful. Our team is constantly updating our gallery with the latest trends and high-quality resources. Check back soon for more updates on fs process minidump ufrisk memprocfs wiki github.
Related Visuals
- FS_Process · ufrisk/MemProcFS Wiki · GitHub
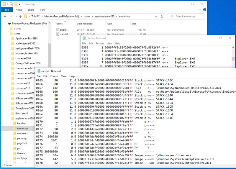
- FS_Process_MemMap · ufrisk/MemProcFS Wiki · GitHub
- FS_Process_VMemD · ufrisk/MemProcFS Wiki · GitHub
- FS_SysInfo · ufrisk/MemProcFS Wiki · GitHub
- FS_Conf · ufrisk/MemProcFS Wiki · GitHub
- FS_Sys_Objects · ufrisk/MemProcFS Wiki · GitHub
- FS_SysInfo_Services · ufrisk/MemProcFS Wiki · GitHub
- FS_Forensic_Files · ufrisk/MemProcFS Wiki · GitHub
- FS_Sys_Drivers · ufrisk/MemProcFS Wiki · GitHub
- FS_Forensic_Ntfs · ufrisk/MemProcFS Wiki · GitHub