Simplify your online presence. Elevate your brand.

Deploy Sql Server Database Project In Visual Studio Printable Forms

Deploy Sql Server Database Project In Visual Studio Printable Forms
Deploy Sql Server Database Project In Visual Studio Printable Forms

Deploy Sql Server Database Project In Visual Studio Printable Forms This article steps through creating a new sql project, adding objects to the project, and setting up a continuous deployment pipeline for building and deploying the project with github actions. To complete the deployment of a sql database project, you need access to an azure sql or sql server instance. you can develop locally for free with sql server developer edition on windows or in containers.

Deploy Sql Server Database Project In Visual Studio Printable Forms
Deploy Sql Server Database Project In Visual Studio Printable Forms

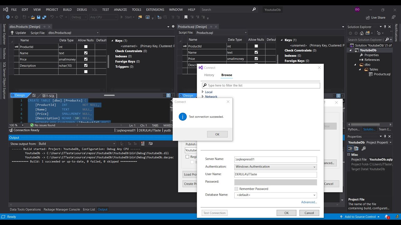
Deploy Sql Server Database Project In Visual Studio Printable Forms Like an application, the database project is “compiled” into a dacpac used by sqlpackage.exe to deploy the changes to a database. shift ctrl b starts the build in visual studio. In this article, i have shown how to create sql server database project in visual studio and import the sql database. we can import development database and finally publish into uat, production or another server from visual studio itself with this project template. In this tutorial, we will add a sql server database project for the sql objects to the same solution as the website code. to create the database, use this script to recreate the complete hr database with all the tables, data, and stored procedures. This article will explain how to create and deploy database projects using visual studio.

Sql Server Database Project Visual Studio Code Printable Forms Free
Sql Server Database Project Visual Studio Code Printable Forms Free

Sql Server Database Project Visual Studio Code Printable Forms Free In this tutorial, we will add a sql server database project for the sql objects to the same solution as the website code. to create the database, use this script to recreate the complete hr database with all the tables, data, and stored procedures. This article will explain how to create and deploy database projects using visual studio. Want to learn how to manage and deploy sql server databases directly inside visual studio 2026? 🚀 in this step by step tutorial, i'll show you how to create your very first sql. This article describes how to create a sql server database project in visual studio and how to import the schema of an existing database to take back control of your sql environments!. Click review create and then create to deploy your database. open visual studio 2022 and go to file > new > project. search for sql server database project in the project. This article steps through creating a new sql project, adding objects to the project, and building and deploying the project. except for the visual studio (sql server data tools) instructions, the guide focuses on sdk style sql projects.

What Is Sql Server Database Project In Visual Studio Printable Forms
What Is Sql Server Database Project In Visual Studio Printable Forms

What Is Sql Server Database Project In Visual Studio Printable Forms Want to learn how to manage and deploy sql server databases directly inside visual studio 2026? 🚀 in this step by step tutorial, i'll show you how to create your very first sql. This article describes how to create a sql server database project in visual studio and how to import the schema of an existing database to take back control of your sql environments!. Click review create and then create to deploy your database. open visual studio 2022 and go to file > new > project. search for sql server database project in the project. This article steps through creating a new sql project, adding objects to the project, and building and deploying the project. except for the visual studio (sql server data tools) instructions, the guide focuses on sdk style sql projects.

Comments are closed.