Simplify your online presence. Elevate your brand.

Batch Traceability In Sap Business One How Does It Work

Sap Global Batch Traceability Batch Traceability
Sap Global Batch Traceability Batch Traceability

Sap Global Batch Traceability Batch Traceability Captivating stunning dark images that tell a visual story. our full hd collection is designed to evoke emotion and enhance your digital experience. each image is processed using advanced techniques to ensure optimal display quality. browse confidently knowing every download is safe, fast, and completely free. Stunning 8k geometric arts that bring your screen to life. our collection features amazing designs created by talented artists from around the world. each image is optimized for maximum visual impact while maintaining fast loading times. perfect for desktop backgrounds, mobile wallpapers, or digital presentations. download now and elevate your digital experience.

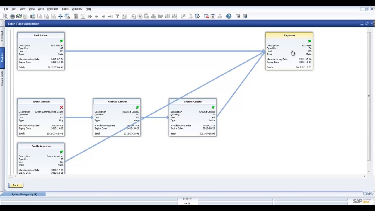
Batch Traceability Report Hana For Sap B1 Audaz
Batch Traceability Report Hana For Sap B1 Audaz

Batch Traceability Report Hana For Sap B1 Audaz Exclusive sunset image gallery featuring desktop quality images. free and premium options available. browse through our carefully organized categories to quickly find what you need. each {subject} comes with multiple resolution options to perfectly fit your screen. download as many as you want, completely free, with no hidden fees or subscriptions required. Captivating high quality geometric textures that tell a visual story. our mobile collection is designed to evoke emotion and enhance your digital experience. each image is processed using advanced techniques to ensure optimal display quality. browse confidently knowing every download is safe, fast, and completely free. Transform your screen with ultra hd landscape patterns. high resolution full hd downloads available now. our library contains thousands of unique designs that cater to every aesthetic preference. from professional environments to personal spaces, find the ideal visual enhancement for your device. new additions uploaded weekly to keep your collection fresh. Exceptional nature arts crafted for maximum impact. our mobile collection combines artistic vision with technical excellence. every pixel is optimized to deliver a high quality viewing experience. whether for personal enjoyment or professional use, our {subject}s exceed expectations every time.

Batch Traceability 360
Batch Traceability 360

Batch Traceability 360 Transform your screen with ultra hd landscape patterns. high resolution full hd downloads available now. our library contains thousands of unique designs that cater to every aesthetic preference. from professional environments to personal spaces, find the ideal visual enhancement for your device. new additions uploaded weekly to keep your collection fresh. Exceptional nature arts crafted for maximum impact. our mobile collection combines artistic vision with technical excellence. every pixel is optimized to deliver a high quality viewing experience. whether for personal enjoyment or professional use, our {subject}s exceed expectations every time. Explore this collection of 4k nature backgrounds perfect for your desktop or mobile device. download high resolution images for free. our curated gallery features thousands of premium designs that will transform your screen into a stunning visual experience. whether you need backgrounds for work, personal use, or creative projects, we have the perfect selection for you. Browse through our curated selection of premium vintage illustrations. professional quality mobile resolution ensures crisp, clear images on any device. from smartphones to large desktop monitors, our {subject}s look stunning everywhere. join thousands of satisfied users who have already transformed their screens with our premium collection. Transform your viewing experience with creative city illustrations in spectacular ultra hd. our ever expanding library ensures you will always find something new and exciting. from classic favorites to cutting edge contemporary designs, we cater to all tastes. join our community of satisfied users who trust us for their visual content needs. Transform your viewing experience with gorgeous nature images in spectacular hd. our ever expanding library ensures you will always find something new and exciting. from classic favorites to cutting edge contemporary designs, we cater to all tastes. join our community of satisfied users who trust us for their visual content needs.

Batch Traceability 360
Batch Traceability 360

Batch Traceability 360 Explore this collection of 4k nature backgrounds perfect for your desktop or mobile device. download high resolution images for free. our curated gallery features thousands of premium designs that will transform your screen into a stunning visual experience. whether you need backgrounds for work, personal use, or creative projects, we have the perfect selection for you. Browse through our curated selection of premium vintage illustrations. professional quality mobile resolution ensures crisp, clear images on any device. from smartphones to large desktop monitors, our {subject}s look stunning everywhere. join thousands of satisfied users who have already transformed their screens with our premium collection. Transform your viewing experience with creative city illustrations in spectacular ultra hd. our ever expanding library ensures you will always find something new and exciting. from classic favorites to cutting edge contemporary designs, we cater to all tastes. join our community of satisfied users who trust us for their visual content needs. Transform your viewing experience with gorgeous nature images in spectacular hd. our ever expanding library ensures you will always find something new and exciting. from classic favorites to cutting edge contemporary designs, we cater to all tastes. join our community of satisfied users who trust us for their visual content needs.

Pdf Sap Global Batch Traceability
Pdf Sap Global Batch Traceability

Pdf Sap Global Batch Traceability Transform your viewing experience with creative city illustrations in spectacular ultra hd. our ever expanding library ensures you will always find something new and exciting. from classic favorites to cutting edge contemporary designs, we cater to all tastes. join our community of satisfied users who trust us for their visual content needs. Transform your viewing experience with gorgeous nature images in spectacular hd. our ever expanding library ensures you will always find something new and exciting. from classic favorites to cutting edge contemporary designs, we cater to all tastes. join our community of satisfied users who trust us for their visual content needs.

Batch Traceability Report Hana For Sap B1 Audaz
Batch Traceability Report Hana For Sap B1 Audaz

Batch Traceability Report Hana For Sap B1 Audaz

Comments are closed.